WinLine
Datenbank
Um eine optimale Performance zu gewährleisten, müssen folgende Anpassungen an der SQL-Datenbank vorgenommen werden.
Index erstellen
Geschwindigkeit
Die Anlage des Index optimiert den Belegabgleich zwischen WinLine und Lager
und sorgt für eine Geschwindigkeitssteigerung in vielen Ansichten von ca. 300%.
WinLine Updates
Nach einem Datenbankupsize der WinLine muss der Index manuell oder automatisiert wieder eingespielt werden!
Mit folgendem Skript wird der Index angelegt.
CREATE NONCLUSTERED INDEX index_energy_logistics
ON [dbo].[T025] ([c137],[mesocomp],[c023],[c024],[c025],[c026],[c044],[c139])
INCLUDE ([c021],[c022],[c035],[mesoyear],[mesoprim],[ts])
GO
Statistiken aktuell halten
Damit der SQL-Server einen optimalen Ausführungsplan erstellen kann, sind aktuelle Statistiken für die Tabellen t025 und t026 notwendig und sollten daher regelmäßig aktualisiert werden.
Mit folgendem Skript können die Statistiken manuell aktualisiert werden.
update statistics t025
update statistics t026
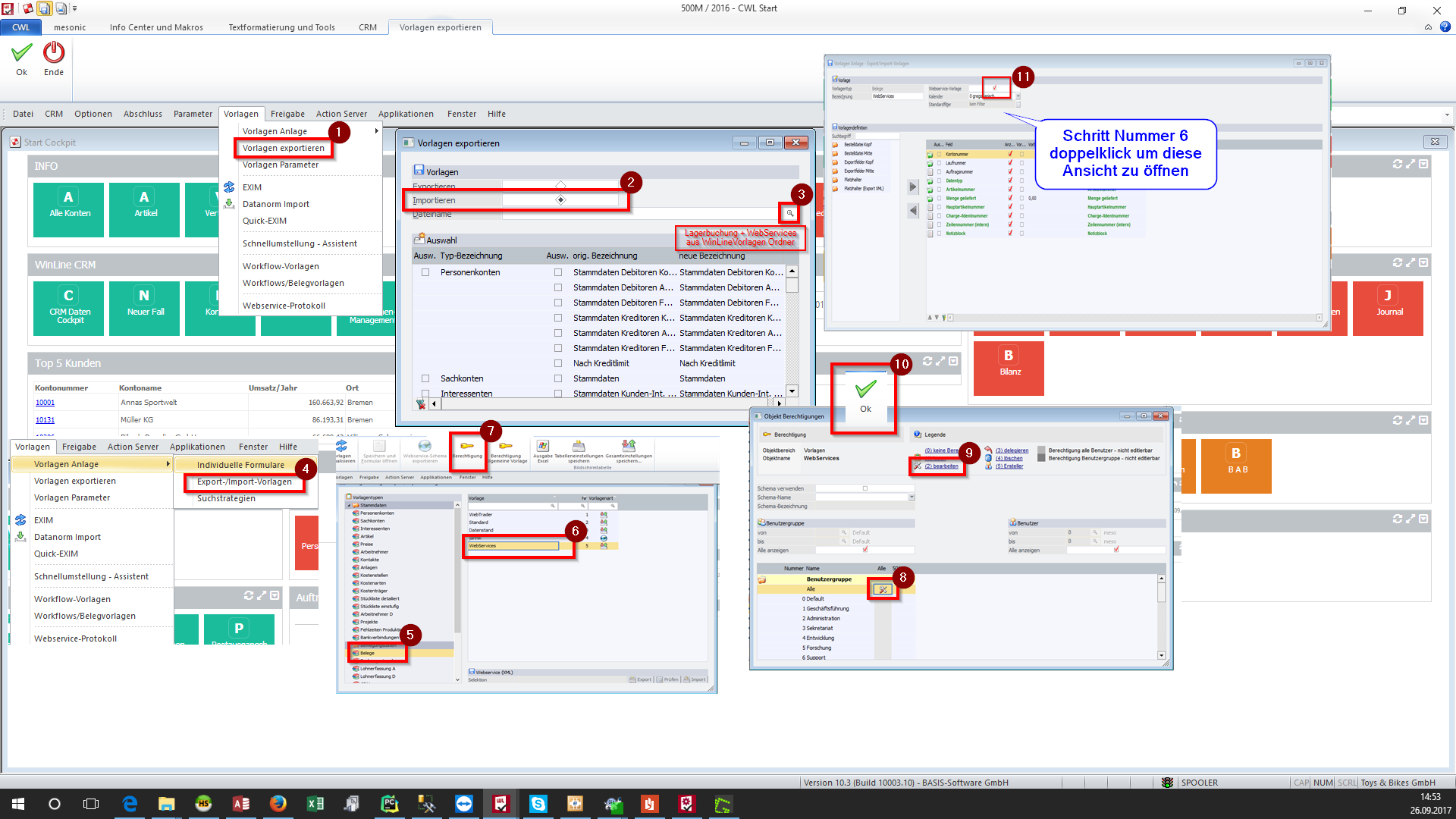
Vorlagen
Es müssen die Vorlagen und Makros aus dem Ordner WinLineVorlagen (bei exe-Installation im Ordner _internal) in die WinLine importiert werden.
Menüpunkte für MakrosParameter/Programm Makros und für Vorlagen Vorlagen/Vorlagen exportieren.
Nach dem Import sind alle importierten Vorlagen auf WebService-Vorlage stellen.
Für Makros zusätzlich den Button Zum Server verschieben ausführen.
Makros aktualisieren
Änderungen an Makros bedürfen eines WebService-Neustarts.
Unbedingt Berechtigungen setzen
Lagerbuchungsart BL und UM anlegen in FAKT Stammdaten

Optionale Parameter konfigurieren
Die Vorlagen können nach dem Import angepasst werden um den Lieferschein mit Daten aus dem Lager zu füllen. Folgende Werte werden zusätzlich übergeben
Lieferschein zu Auftrag
Kopf
| Name | Inhalt |
|---|---|
| Benutzer | Der aktuell angemeldete Lageruser |
| Tourennummer | Die erzeugte Tourennummer, falls per Plugin überschrieben |
| Fremdbelegnummer | (Optional) hinterlegte Fremdbelegnummer |
Mitte
| Name | Inhalt |
|---|---|
| Packliste | Die Packliste über welche die Zeile kommissioniert wurde |
| Tourennummer | Die erzeugte Tourennummer, falls per Plugin überschrieben |
| Bearbeiter | Der Lageruser der den Artikel entnommen hat |
| PositionsnummerText | Um die Nummerierung aus dem Auftrag in den Lieferschein zu übernehmen |
| Positionslevel | (optional) |
L.Lieferschein zu L.Auftrag
Kopf
| Name | Inhalt |
|---|---|
| Benutzer | Der aktuell angemeldete Lageruser |
| Fremdbelegnummer | (Optional) hinterlegte Fremdbelegnummer |
EWL Installation
Installation erfolgt über diesen Menupunkt WL Admin -> MSM -> EWL Server (wenn ein Fehler kommt, dass Dateien nicht überschrieben werden können, den Ordner MWL in EWL umbenennen und nochmal ausführen.)
Dabei Freien Port auswählen
Interne IP 127.0.0.1
Im EWL Verzeichnis server.config anpassen: Port ggfs Standarddrucker einrichten – dort kommen die Lieferscheine raus Zeilen einfügen:
Belegvorlagen:EditBeleg=1
Batchbeleg:PrintAndDelete=1
HTTPKeepalive
Wenn huey (Hintergrunddienste) nicht verwendet wird, bietet es sich an den KeepAliveTimeout auf eine Stunde zu verlängern, da die Session nicht automatisch verlängert wird.
Im EWL Verzeichnis server.config anpassen:
DefaultKeepAliveTime=3600
Parameter
Lieferscheinmengen in Fakturen dürfen nicht editiert werden.
Diese Funktion muss in den WinLine-Parametern unter FAKT-Parameter/Belege/Erweiterte Optionen/Lieferscheinmengen in Fakturen editieren deaktiviert werden.
Stornierungen dürfen nur über die Lagersoftware erfolgen unter FAKT-Parameter/Belege/Belegstorno/Berechtigungen/Storno setzen:
FAKT-Parameter/Belege/Belegstorno/Belegstorno/Fakturen werden auf bis zur Vorstufe storniert setzen.
Die Option FAKT-Parameter/Ausprägungen/Automatisches Buchen von Zwischenartikeln muss aktiv sein.
Manuelle Lagerbuchungen
Der Menüpunkt Lagerbuchhaltung sollte deaktiviert werden.
Lieferscheinerstellung in WinLine sperren
Damit in der WinLine keine mengenmäßigen Buchungen durch Lieferscheinerstellung stattfinden, können diese über das WinLine QMS (Freigabestatus) unterbunden werden.
Folgende Schritte sind hierfür durchzuführen:
- Freigabedefinition
-
Lieferschein Verkauf auf eine Standardbelegung > 99 stellen
-
WinLine Belegarten
-
Worlflow Erstdruck für LS auf 1 (lt. Freigabedefinition) stellen.
-
In WebServicevorlage (NE_BELEGX)
- Flag Freigabekontrolle Lieferschein hinzufügen
- Flag Freigabekontrolle Lieferschein auf ist freigegeben (Wert kleiner 99) setzen
Die Lieferscheinwandlung ist im Anschluss für die konfigurierten Belegarten nur noch aus dem Lager möglich.
Sonstiges
In der WinLine dürfen keine Belegzeilen (ausgenommen lagerneutrale Artikel) für die Belegstufen Lieferschein und Rechnung gelöscht, hinzugefügt oder die Mengen verändert werden. Für alle anderen Felder ist eine Änderung innerhalb der WinLine zulässig.
In allen Skripten darf die Funktion MsgBox(...) nicht aufgerufen werden.
Stattdessen ist die Funktion General.MsgBox(...) zu verwenden.
Für weitere Informationen siehe auch das WhitePaper: CWLOBJEKTE.

